Contents ...
udn網路城邦
程式設計分享區
(
到舊版
)
分享自己撰寫的程式
文章
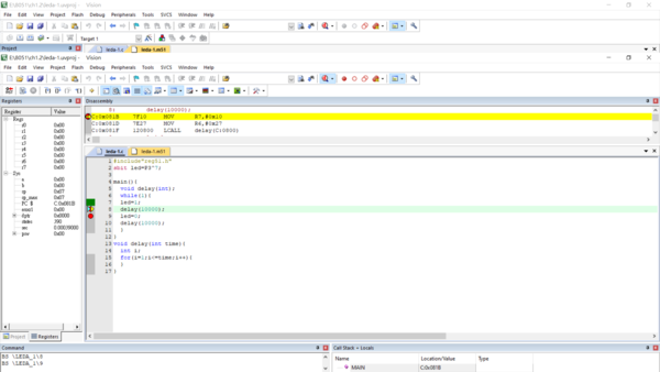
debug 看delay時間
2022
/
07
/
23
14
:
40
瀏覽
36
迴響
0
推薦
0
引用
0
回覆
推薦
引用
有誰引用
我要引用
引用網址
列印
全站分類:
興趣嗜好
|
其他
自訂分類:
8051
上一則:
使用typedef unsigned int u16 寫led閃爍
下一則:
8051喇叭
你可能會有興趣的文章:
尋找有幾個母音
Arduino 範例程式-3
C語言程式範例程式-5
python爬蟲範例程式(一)
偉克多工作室-GPC改良版程式碼
Arduino範例程式-1
限會員,要發表迴響,請先登入
作家
加入好友
推薦部落格
訂閱關注
留言給他
jim55
個人小檔案
部落格推薦
:
1
等級
:
6
點閱人氣
:
13,935
本日人氣
:
9
文章創作
:
202
相簿數
:
1
搜尋
輸入關鍵字:
搜尋
文章分類
prev
月曆
12 月(5)
11 月(3)
10 月(27)
9 月(4)
8 月(31)
4 月(2)
3 月(3)
2 月(13)
1月 (10)
12 月(1)
11 月(2)
10 月(2)
9 月(19)
7 月(1)
6 月(3)
5 月(2)
1月 (4)
12 月(2)
7 月(2)
4 月(1)
3月 (1)
文章排行榜
最新發表
最新回應
最新推薦
熱門瀏覽
熱門回應
熱門推薦
練習(一)
研究所課程心得
什麼是MQTT?
大學生活篇(一)
傳寫計畫書心得(二)
尋找有幾個母音
精選文章
我推薦的文章
目前在偉克多工作室擔任業師,歡迎大家來找陳老師
個人屢歷表
檔案搜尋機器人測試過程
>
部落格推薦人
more
標籤
8051
RSS
RSS
部落格聯播